随着RWA市场快速扩张,安全风险正以非线性速度攀升。本报告基于对254个项目及374,882行代码的深度审计(发现漏洞1,771处),量化了当前威胁态势。数据显示,2025年仅上半年损失就飙升至1460万美元,远超2024年全年总额,凸显了建立持续性、自动化安全监控体系的紧迫性。
<!--StartFragment-->
现实世界资产的通证化正从验证阶段过渡到扩张阶段。
随着约 300 亿美元的通证化资产(不含稳定币)在区块链网络上活跃,安全风险已远远超出智能合约漏洞的范畴。传统金融与去中心化系统的融合,创造了一个复杂的威胁面,亟需一个新的安全框架。Veritas Protocol 与 RWA.io 联合进行了分析,以定义威胁概况、评估控制措施并推荐缓解方案。
市场数据揭示了一个令人担忧的趋势:2025 年上半年 RWA 相关损失达到 1460 万美元,超过了 2024 年全年的 610 万美元总额。
这些损失也标志着攻击向量发生了结构性变化:
这些攻击在数分钟内即可实现,使得传统的点状审计(point-in-time audits)不足以保护资产。随着市场规模的扩大,证据表明需要采用持续、自动化的监控和快速事件响应来管理这些动态风险。
主要发现:
关键风险因素:
本节定义了本分析中使用的范围、数据来源和关键术语。
分析周期: 除非另有说明,数据覆盖自 2023 年 1 月 1 日至 2025 年 6 月 30 日期间。
数据来源: 本分析结合了三个主要来源:
局限性: 将损失归因于特定攻击向量是基于公开的事后分析报告和链上分析。市场总规模和项目数量是动态的,反映了截至访问日期 RWA.io 平台的状态。
关键定义:
RWA将区块链的可编程性和结算速度扩展到了传统金融工具。

这种爆炸性增长轨迹伴随着资产类型的多样化。 国债和政府债券(45.0%)仍是主导类别,其次是房地产(25.0%)、私人信贷(15.0%)、大宗商品(10.0%),以及一个不断增长的其他资产类别(5.0%)。

市场的快速增长不可避免地会吸引并放大安全风险。随着过去三年 RWA 市场的扩张,安全事件在 2024 年出现显著下降,随后在 2025 年急剧飙升。

这清楚地表明,我们需要能够随市场同步扩展和演进的安全基础设施。
财务影响集中在三个主要的区块链网络上:
以太坊在 RWA 价值和安全事件方面的主导地位,反映了其作为机构通证化主要平台的角色,并表明了其风险集中的状况。

某些资产类别的风险与其市场体量不成比例。特别是房地产和私人信贷协议表现出更高的风险状况,这表明其链下抵押品和法律结构的复杂性可能会引入预料之外的链上漏洞。
风险分区:

关键见解:
稳定币作为合法和非法交易主导媒介的迅速崛起,对 RWA 生态系统具有深远的影响。虽然稳定币提供了价格稳定性和效率,但它们也已成为网络犯罪分子、洗钱者和受制裁实体的首选工具。
国际合规协会 2025 年的一份报告强调,稳定币占 2024 年非法交易量的 63%,清晰地表明了这种范式转变。
稳定币在加密非法金融中日益占据主导地位, 下图绿色部分为非法交易总量的百分比。

稳定币在非法金融活动中的主导地位正在显著增强。

以下几个因素导致了这种犯罪偏好:
对 2023 年至 2025 年安全事件的分析揭示了 RWA 威胁环境的明显变化:
这一演变过程表明,攻击者的焦点已从利用传统金融安排,转向攻击 RWA 协议本身的技术基础设施。这些攻击的复杂性和速度都急剧增加。

2025年3月发生的Zoth协议攻击事件,是RWA协议面临的新型威胁模型的典型例证。该项目遭受了两次独立的安全事件,总损失达 885 万美元:
第二次事件凸显了一个关键漏洞:
即使是经过完美审计的智能合约,也可能因操作安全故障而受到攻击。传统的审计无法防止此类攻击,因为合约本身是按设计运行的。漏洞存在于密钥管理实践中。
这就需要实施容错安全框架以消除单点故障:

为应对稳定币成为此类活动的焦点,一项开创性的公私合作模式应运而生:T3 金融犯罪部门 (T3 FCU)。这个由 TRON、Tether 与区块链分析公司 TRM Labs 于 2024 年 9 月合作成立的部门,旨在打击区块链上的非法金融活动。
在不到一年的时间里,T3 FCU 已冻结超过 2.5 亿美元的非法资产,展示了一种积极主动的自我监管模式。
T3 FCU 的有效性在 2024 年 11 月与西班牙国民警卫队的合作中得到了最引人注目的体现,他们联手瓦解了一个国际洗钱网络。
此次行动针对的是一个由两名乌克兰兄弟领导、组织严密的泛欧犯罪组织,该组织为多个司法管辖区的各种犯罪企业提供现金到加密货币的兑换服务。这次协调一致的执法行动在西班牙、法国和斯洛文尼亚共逮捕了 23 人,T3 FCU 实现了当时其单次冻结加密货币资产的最高纪录——2640 万美元。
金融影响:
运作方式:
T3 模式通过将:
相结合,解决了传统跨境金融犯罪执法中的关键短板。这种整合使执法机构能够追踪跨越复杂交易网络的非法资金流动,同时通过立即冻结资产来防止犯罪所得被转移。
正如 TRON 执法关系顾问、前联邦检察官 David Feder 所指出的:
传统执法在"跨境追索信息、应对世界各地不同层级的执法能力"方面面临挑战,而这正是 TRON 及其合作伙伴通过 T3 FCU 着力解决的问题。
自2024年9月启动至2025年8月,T3金融犯罪部门累计冻结的非法资产呈现爆炸式增长,增幅高达 1567%。

全球成果:
关键创新:
在 ongoing 调查期间实时冻结资产的能力,防止了犯罪所得被转移,与传统的事后调查资产追回方法相比,显著提高了执法效率。
该计划的成功在加密货币生态系统中产生了显著的威慑效应,迫使犯罪组织调整其方法并寻找替代平台。
T3 FCU 模式启发了更广泛的行业合作,币安最近作为首个成员加入了 T3+ 全球合作者计划,将该计划的覆盖范围和能力扩展到了更多区块链网络。
本报告详述的操作故障与高速攻击,使得传统的点状安全审计(point-in-time security audits)已不足以应对当前挑战。RWA 生态系统亟需一种全新的安全方法:这种方法应当是自动化、持续不断的,并且能够实时分析整个系统。
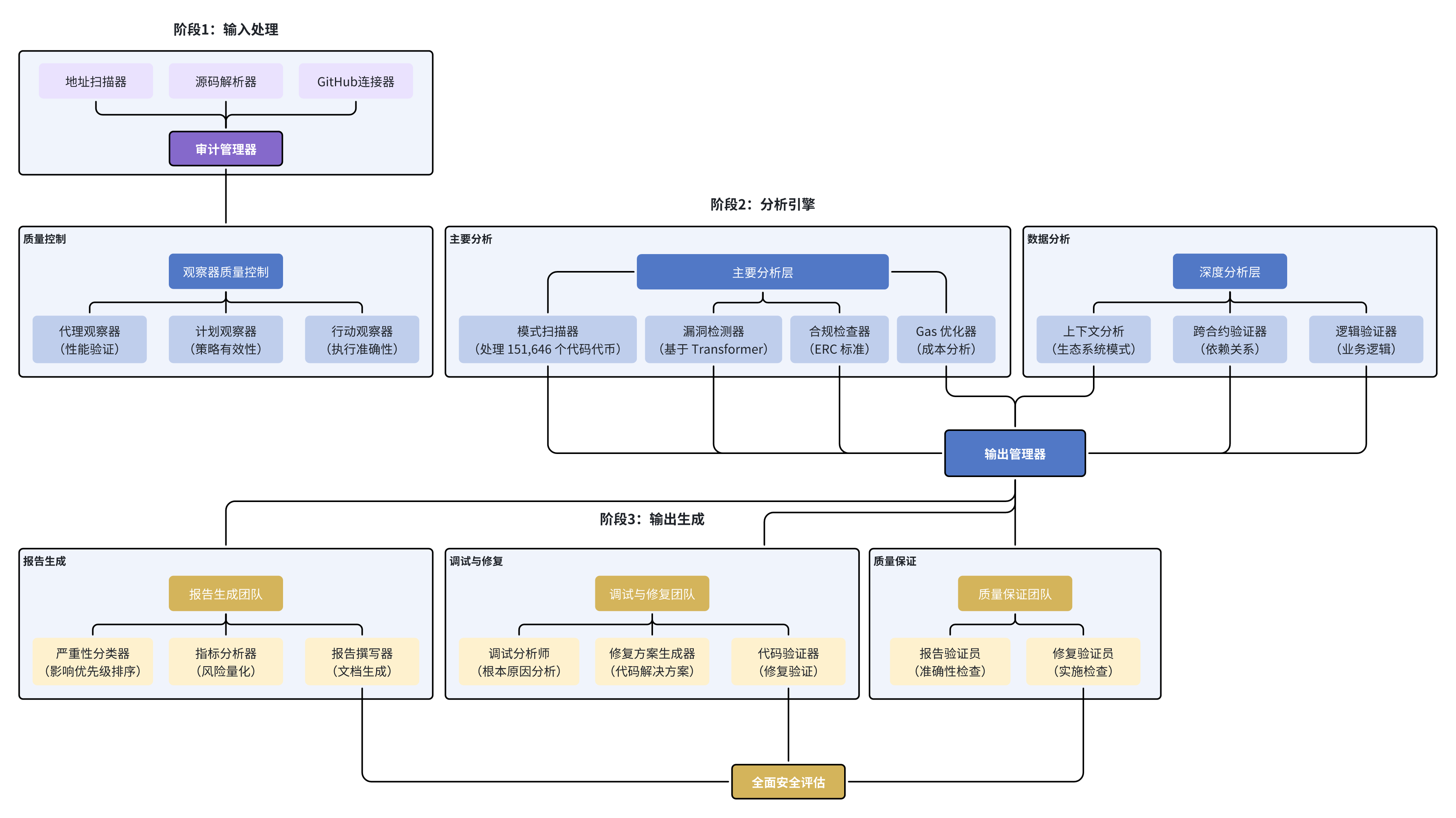
为此,Veritas Protocol 开发了一个多智能体 AI 系统。该系统超越了简单的漏洞扫描,提供了一个全面的、自主的安全审计框架。

通过运用一组专门的 AI 代理,该平台能够分析合约交互模式、对照预期行为验证业务逻辑,并评估整个协议生态系统的依赖关系。这种方法提供了保护下一代通证化资产所需的速度、准确性和可扩展性。
该系统基于 Transformer 神经网络架构构建:
AI 驱动的安全系统:性能指标对比(传统方法 vs 多智能体 AI 系统)

为了使这些复杂的分析对投资者、协议和用户而言易于理解且具有可操作性,Veritas 生成了动态的信任评分。AI 系统利用专业算法分析钱包和智能合约,评估多维度风险。
这些评分显示在 RWA.io 等平台上,提供对项目链上安全状况的实时评估。该评分是代码架构、操作安全实践(如预言机和多重签名管理)以及历史表现的综合体现。这使得投资者能够超越静态的审计报告,动态地评估风险。

RWA 协议涉及用户、托管方和管理员钱包之间的复杂交互。通过 Etherscan 等合作伙伴提供的 Veritas 钱包信任评分,可分析交易模式、网络关系和链上行为,提供即时风险评估。这为生态系统中的所有参与者实现了主动威胁检测。

除了检测之外,完整的安全解决方案还必须解决事件响应问题。
当 RWA 协议参与者面临钱包被黑时,传统恢复方法会因一个特定的技术问题而失效:黑客会部署监控机器人,一旦有代币因支付 Gas 费被发送到被黑钱包,这些机器人就会立即将其窃取,从而有效地困住剩余资产。
传统的恢复方法👇
在普通的区块链交易中,如果你想从被黑客控制(私钥泄露)的钱包里转移资产,你需要先往这个钱包里转入一点 ETH、BNB 或 TRX 之类的原生代币作为 Gas 费(矿工费)。\ 然而,黑客通常会设置监控机器人。一旦他们发现有人向这个被黑钱包转入 Gas 费,机器人会立即抢先用这笔 Gas 费发起另一笔交易(将钱包里的大额资产转走),导致你后续的转账还没成功,Gas 费就已经被黑客利用,资产依然无法挽回。
Veritas 开发了钱包恢复解决方案来直接应对这一威胁。通过将注资(转入Gas费)和资产转移交易捆绑成一个单一、私密的包,并经由 Flashbots 直接提交给矿工,该工具完全绕过了黑客的监控机器人。这确保了 RWA 参与者即使在遭遇安全漏洞后,也拥有可靠的资产恢复方法。

主动安全防御需要多层防线。
以下——安全控制热力图——总结了本报告识别的关键控制措施针对主要攻击向量的有效性。该框架为 Veritas 信任评分提供基础,使协议能够识别并弥补防御体系中的薄弱环节。
分析表明,运行时监控和自动化事件响应预案是最有效的跨向量控制措施。

按攻击向量的覆盖强度(0=无,3=高)
横坐标表示主要攻击向量:私钥泄露、预言机操纵、智能合约漏洞利用、闪电贷攻击、治理攻击、跨链风险
纵坐标表示关键控制措施:带有硬件安全模块的多方计算/多重签名、具有偏差界限的多源预言机、形式化验证与审计、运行时监控(多智能体)、可组合性允许列表、第一小时自动化预案
| 控制措施 | 主要应对风险 | 负责方 | 备注 |
|---|---|---|---|
| 带有硬件安全模块的多方计算/多重签名 | 私钥泄露 | 托管/运营 | 法定人数批准签名者轮换即时角色 |
| 具有偏差界限的多源预言机 | 预言机操纵 | 协议/风险 | 陈旧性检查熔断机制 |
| 形式化验证与审计 | 智能合约漏洞利用 | 工程 | 验证构建依赖项锁定软件成分分析 |
| 运行时监控(多智能体) | 所有攻击向量 | 安全 | 实时风险阈值触发自动遏制警报 |
| 可组合性允许列表 | 对手方/第三方风险 | 风险/治理 | 阻止未知合约信任评分的合作伙伴 |
| 第一小时自动化预案 | 损失控制 | 安全/法律 | 预先批准的联系人交易所/托管方桥接 |
RWA 安全已超出人工干预的范畴。随着 2030 年市场规模预计达到 30 万亿美元,我们面临非此即彼的选择:\ 要么部署持续监控的安全基础设施,要么承受快速累积的系统性风险。
我们的分析显示,快速增长与安全事件之间存在强相关性:
2025 年总锁仓价值增长超过 500% 的项目,其事件发生率是稳步增长项目的 3.2 倍。
随着市场接近万亿规模,攻击面和故障影响将呈非线性放大。人工流程无法在此规模下保护通证化资产生态系统。\ 证据表明:
实施 AI 驱动安全方案的协议,在保持可比增长的同时,事件发生率降低了 73%。
技术已经成熟,框架已被验证,实施现在已成为运营的必然要求。
对RWA协议的建议👇
对投资者的建议👇
对监管机构的建议👇
—— 以上内容来自http://RWA.io
<!--EndFragment-->
如果觉得我的文章对您有用,请随意打赏。你的支持将鼓励我继续创作!