本文介绍了Raiku,一个旨在解决Solana区块链确定性执行问题的方案。Solana虽然速度快、费用低,但在网络拥堵时缺乏确定性执行保证,阻碍了机构采用。Raiku通过引入AOT(Ahead-of-Time)和JIT(Just-in-Time)交易类型,以及Slot Marketplace,为需要确定性结果的用户和机构增加了一个溢价层,从而实现交易的可预测、快速和可定制排序。
Hazeflow 是一家区块链研究公司。我们正在撰写关于区块链行业独特视角和观点的文章,并发布教育研究材料。

Solana 已成为世界上最快的区块链之一。在过去的一年中,该网络每月处理数十亿笔交易,且费用一直很低,并实现了亚秒级的最终确认。
但 Solana 尚未解锁一个级别的采用:大规模运营的机构资本。
走进任何一家大型金融机构的交易大厅、任何一家受监管的支付处理商或任何一家企业财务运营部门,你都会遇到同样不可协商的要求:确定性执行。
对于在高频交易场所执行策略的高频交易部门来说,序列中的每笔交易都必须在确切的slot中以正确的顺序进行。即使有一笔交易迟到或顺序错误,价格也会波动,盈利的交易也可能迅速变成亏损。同样,对于保护数百万抵押品的协议清算系统而言,单个slot的延迟可能会导致数百万的坏账。
这些操作不仅需要快速的交易或低廉的费用。他们需要保证,密码学上的确定性,即交易将每次都在预期的时间和地点准确执行。
在日常生活中,Solana 上的零售流量是可靠的。但对于机构交易量,尤其是在活动爆发期间,“极有可能”和“保证”之间的差异,将直接影响损益。团队需要slot级别的精确、可感知顺序的包含,即使在交易火爆时也能保持稳定。
机构优化的不仅仅是速度和低费用,而是有界方差、可预测的 SLA 和可审计性:
有界方差: 交易发生时间落在紧凑且可预测的范围内,使交易策略能够准确地评估执行风险,并使保险公司能够自信地承担该风险。
可预测的 SLA: 即使在拥塞情况下也能兑现的承诺,而不是尽力而为的目标。
Solana 的生态系统已经尝试通过升级和替代客户端来修复可靠性,但这两种方法都不能解决有保证的包含问题。
Agave 是 Solana 的验证器客户端,v1.18 更新旨在修复交易的调度方式。在此之前,它们的排序主要是按到达时间排序,因此即使你支付了更高的费用,你的交易也可能会输给垃圾邮件或随机线程排序。
Agave 创建了一个新的系统来更有效地管理交易。它不是随机处理交易,而是根据交易的优先级费用(某人为更快地处理其交易而支付的费用)和它们使用的资源,将它们组织成清晰的顺序。这使系统更加公平,防止交易失败(回滚),并为普通用户保持成本稳定,即使在网络非常繁忙时也是如此。
Solana 缺乏强有力的经济约束来阻止垃圾邮件,因此机器人仍然可以在高峰需求期间淹没网络。即使有了 Agave,用户也无法获得有保证的包含:支付更高的费用并不能确保他们的交易能够成功。有些交易甚至根本无法到达区块领导者,因为它们在网络层丢失了,该系统通过 QUIC 连接将交易从用户传输到验证器领导者。当这些连接失败或受到限制时,交易就会完全消失,没有任何记录。
BAM(区块组装市场) 由 Jito 构建,旨在使 Solana 的区块构建更具结构性。不是每个验证器都独立组装区块,BAM 添加了一个协调器层,交易在可信执行环境 (TEE) 中排序,然后发送回验证器进行签名。这创建了更可预测的排序,并有助于减少某些类型的 MEV。
但权衡是沉重的。通过 TEE 路由所有流量会增加延迟,交易在单线程 enclave 中加密、处理和重新加密,这会减慢速度。这对于毫秒级都很重要的 DeFi 应用程序来说是一个严重的问题。验证器也会失去自主权,因为他们不再自己构建区块,而只是签署协调器提供的内容。权力转移到一个小的中间层,开发人员在编写与 enclave 兼容的插件时面临摩擦,并且 TEE 本身也增加了新的风险表面,因为它们存在漏洞利用的历史。
简而言之:BAM 改进了结构,但它中心化、减慢了速度,并且仍然不能保证快速、确定性的包含。
Raiku 正面解决了这些问题。它的技术旨在确保交易以可预测、快速且可自定义的顺序处理。开发人员可以提前预订交易空间,或者确保他们的交易立即获得优先处理,并在 30 毫秒内得到确认。验证器使用一个简单的附加工具,称为 Raiku Sidecar,它强制执行这些承诺并提供新的赚钱方式,同时保持他们现有的软件不变。
Raiku 通过确保一旦交易被提交,它将准确地到达预期的位置,从而引入了有保证的执行。这并非通过重试或拥塞管理调整来实现,而是通过两种新的交易类型来实现,这从根本上改变了区块空间的消耗方式:提前(AOT)和即时(JIT)。
AOT 交易专为精度和可预测性至关重要的操作而设计。它们允许用户在特定的未来时间预先购买有保证的包含 slot 的交易,至少提前 35 个插槽(>15 秒)。这会将区块空间变成一种可以自信地调度的资源,并消除当今困扰 Solana 上时间敏感操作的不确定性。
AOT 遵循“将我放在这个特定的未来 slot 中”的模型。用户提交一份意图,其中指定了操作、时间和他们愿意支付的最高费用。然后 Raiku 将该交易预订到请求的 slot 中,保证其包含,并发出预确认:一份早期的、已签名的保证,表明该交易已被锁定。
何时使用 AOT:
在硬性截止日期前偿还贷款(例如,UTC 14:03)。
以固定的间隔发布预言机更新(例如,每 30 秒)。
必须按时履行的机构结算窗口。
重新平衡大型金库,而没有错过执行的风险。
在最佳时间运行批处理流程以降低成本。
在低费用窗口期间认领质押奖励。

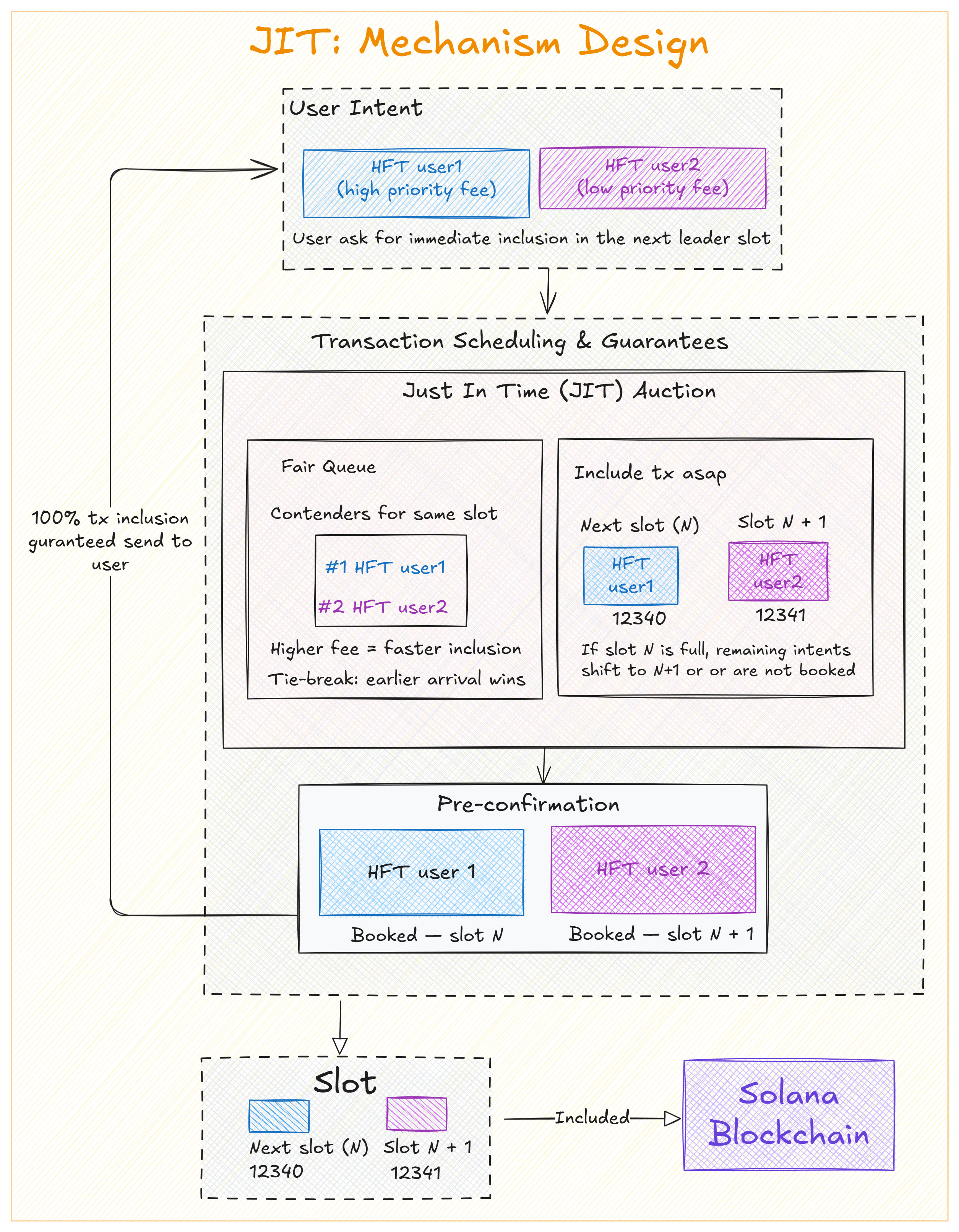
如果 AOT 交易与提前计划有关,那么 JIT 则与当下行动有关。JIT 交易专为速度至关重要的情况而设计,即使晚几秒钟也意味着亏钱、错过机会或未能保护协议。
借助 JIT,用户可以在下一个 slot 中购买有保证的区块顶部包含。这对于延迟敏感的操作尤其强大,例如:
清算:当贷款抵押不足时,协议无法承受延迟。如果清算交易未能立即启动,系统将面临坏账的风险。
套利:市场之间的价格差异可能会在几毫秒内消失。即使稍微晚一点也可能将利润转化为损失。
NFT 铸造或竞赛场景:当成千上万的用户争先恐后地同时铸造时,只有那些具有最高优先级的人才能通过。JIT 保证你的位置。
紧急救援交易:在快速发展的 DeFi 市场中,协议有时需要立即发送救援交易,以避免级联故障。JIT 确保它能够顺利通过,而不会延迟。
JIT 交易遵循头等价格密封投标拍卖。你提交你的出价,出价最高者获得有保证的 slot。为了保持系统的公平并防止垃圾邮件,Raiku 设置的最低出价等于 Solana 当前的优先费用加上 5% 的溢价。此模型确保只有真正重视立即执行的用户才会争夺 JIT slot,同时保持成本透明且可预测。

一旦提交 JIT 交易,Raiku 立即锁定领导者下一个区块中的空间。从那一刻起,你的包含得到保证:没有随机掉线、没有排队等待、没有隐藏的内存池。执行是确定性的,结算在几秒钟内完成。
如果你赢得竞标,你就可以进入,无论网络多么拥塞。
对于 JIT,Raiku 锁定下一个领导者 slot 中的空间。对于 AOT,它在请求的确切未来 slot 中预订空间(例如,35+ slot 或 >15 秒)。
在该 slot 中,执行是完全确定性的:出价最高者优先。但是,当出价相等时:
JIT → 较早到达者获胜
AOT → 较早预订者获胜
没有隐藏的队列,没有链下偏袒,只有透明的 slot 级别排序。

Raiku 引入了 Slot 市场,作为使其有保证的包含承诺成为现实的机制。Slot 市场不是将区块空间视为混乱的自由竞争,而是强制执行使包含可预测和可验证的规则。怎么样?
Slot 市场的核心是做两件事:
确保如果 slot 被保留,运行该 slot 的验证器实际上会兑现它。
根据验证器质押分配责任,因此更强大的验证器对可靠性承担更大的责任。
有 2 层保证:Slot-包含服务质量 (siQoS) 和质押加权服务质量 (swQoS)。
Slot-包含服务质量 (siQoS) 允许当前领导者提供关于交易包含和执行的可信保证。一旦交易被安排到特定的 slot,负责该 slot 的验证器必须包含它,并且通过 Raiku Sidecar 在协议层强制执行包含。
在质押加权服务质量 (swQoS) 中,可靠性与经济权重相关联。拥有更多质押的验证器有更高的义务来提供一致的服务。这可以防止小型或性能不佳的验证器削弱保证,同时确保网络的主干由投资最多的参与者保护。
一级市场: 这是长期预订发生的地方。大型机构或验证器可以提前确保区块空间容量,就像购买带宽合同一样。它使他们具有可预测性,并将激励与稳定性结合起来。
二级市场: 并非每个 slot 都会被使用。二级市场实时重新分配未使用的 slot,因此没有任何东西被浪费。如果带宽未被声明,它将被重新分配以保持高吞吐量和公平的费用。
一级市场和二级市场共同确保区块空间被公平分配,并且永远不会被浪费。但是需求不是静态的,有时企业需要提前计划,有时市场会突然变动并需要即时访问,这就需要动态平衡。
将 slot 视为酒店房间:AOT 预订是提前预订,JIT 是直接入住。
如果每个房间都被预订,直接入住者将被拒之门外:如果一切都留给直接入住者,计划者将无法提前预订。
Raiku 通过实时转移容量来避免这种情况,在仍然为 JIT 留下空间的同时履行 AOT 预订,并在不破坏 AOT 承诺的情况下,在需求激增时为 JIT 开辟更多空间。
结果是无匮乏、更公平的定价和完整的插槽利用率。
就像在《进击的巨人》动漫系列中,米卡莎和利威尔有关联并共享 Ackermann 这个名字一样,Raiku 系列也在节点和 Sidecar 之间具有类似的关系。
Ackermann 节点充当规划者。它从 Ackermann SDK 接收交易意图,运行 AOT 和 JIT 拍卖,确定每个交易将占据的 slot,并提前发布保证包含的预确认。它还持续监控验证器和 Sidecar 的健康状况,以确保预订的交易被路由到正确的验证器以供执行。

Ackermann Sidecar 是执行者,直接与验证器一起运行。一旦节点将交易分配给特定的 slot,Sidecar 就会确保在验证器级别兑现此承诺。它接受预先确认的交易,将其保存在本地,直到精确的预定时刻,然后将其直接注入到验证器的区块生产管道中,绕过 Solana 的 QUIC 传输层,并消除通常导致交易在拥塞下消失的网络层丢弃。
Sidecar 还应用严格的带宽分配和排序规则。它同时强制执行 siQoS 和 swQoS,确保保留的交易优先,并且验证器公平地处理其成比例的网络流量份额。除了强制执行之外,如果预定的验证器过载,Sidecar 还会通过将交易重新路由到另一个健康的 Sidecar 来增强网络可靠性,而不会破坏原始包含保证。

节点和 Sidecar 共同构成协调和执行的主干。
节点计划和分配区块空间,Sidecar 确保在验证器级别精确执行这些计划。
如果你想了解更多关于完整技术设计的信息,请访问 官方文档。
Solana 已经证明它可以在规模上提供速度和低成本。最近的改进显着提高了日常用户的可靠性。但是,下一阶段的采用,将机构交易者、支付处理器、人工智能市场和企业 DeFi 协议带到 Solana,需要的不仅仅是性能。它需要确定性。
传统金融依赖于担保。当你提交电汇时,你知道它会结算。当你在受监管的交易所下订单时,你知道它将按照规则执行。当你安排批量付款时,你知道它将按时处理。
Raiku 将相同级别的确定性带给 Solana。它不会取代 Solana 现有的交易模型,零售用户可以像今天一样继续使用该网络。相反,Raiku 为需要确定性结果并且愿意为该保证付费的用户和机构添加了一个高级层。
这就是 Solana 如何成为不仅仅是一个快速区块链的方式。这就是它如何成为企业可以充满信心地构建的基础设施。
Hazeflow 是一家专注于底层技术、产品方法和区块链产品功能的区块链和加密货币研究公司。
由 Ishita Rastogi 撰写,由 Pavel Paramonov 审核和编辑。
- 原文链接: research.hazeflow.xyz/p/...
- 登链社区 AI 助手,为大家转译优秀英文文章,如有翻译不通的地方,还请包涵~
如果觉得我的文章对您有用,请随意打赏。你的支持将鼓励我继续创作!