确定性部署,第三部分:其他方法

本文是关于确定性部署系列的第三部分,探讨了包括预安装、RIP-7740、EIP-7997和ERC-7955在内的多种新方法。文章详细介绍了这些方法的工作原理、优缺点,例如ERC-7955如何利用EIP-7702实现结合地址稳定性和CREATE2特性的确定性部署。

这是关于确定性部署系列的第三篇也是最后一篇文章。在前两篇文章(12)中,我们涵盖了大量内容:托管私钥、Nick 的方法、预签名交易、CREATE2 factories 和 CREATE3。在本文中,我们将探讨一些额外的方法,其中包括几个相对较新且非常有趣的方法。

Preinstalls

我们目前讨论的所有方法都可供任何想要使用它们的人使用。然而,为了完整起见,我们应该提及在给定地址获取合约的另一种方式:在协议层面包含它。也就是说,合约存在于该地址仅仅是因为链的规则规定如此。以这种方式包含的合约通常被称为 preinstalls1

这正是 OP Stack 链所做的:我们在上一篇文章中讨论的四个 CREATE2 factories,以及许多其他合约,无需通过交易部署即可使用。

Preinstalls 使链更具“开箱即用”的特性,但它们也可以作为有用的最后手段。考虑一个使用 Nick 的方法部署了多次的合约,但由于交易的 gas 限制过于严格而无法在某些新链中部署。在这种情况下,链可以决定在网络升级中将该合约作为 preinstall 添加。这并不是你会首先选择的方法,但了解此选项的存在是件好事。

RIP-7740

RIPs 是 Rollup Improvement Proposals,一种用于标准化不同 rollup 行为的机制。RIP-7740 简单地提议所有 rollup 在其常用地址 preinstall 一组 CREATE2 factories,以便任何人都可以指望它们的可用性。指定的集合正是我们上一篇文章中的四个合约:Arachnid's Deterministic Deployment Proxy, create2deployer, Safe Singleton Factory, 和 CreateX。

EIP-7997

EIP-7997 提议将一个 CREATE2 factory 作为一个 predeploy2 添加到以太坊 L1,并延伸到任何希望与协议保持同步的 EVM 兼容链。这将是一个行为类似于 Arachnid's Deterministic Deployment Proxy 的最小工厂。3

这种方法的一个有趣的特性是 predeploy 没有关联的 ECDSA private key,使其具有抗量子性。我们之前讨论的 CREATE2 factories 不提供这种保证:如果 ECDSA 被攻破,未来的攻击者可能会推导出 deployer key,并可能在部署到新链上的任何部署之前,使用其他代码进行 front-run。这是否是一个现实的担忧值得商榷(它需要 ECDSA 被攻破 并且 仍在创建新的 EVM 链),但无论如何,拥有这样一个清晰的属性是件好事。

ERC-7955

顾名思义,ERC-7955 是一个 ERC 而不是 EIP 4,这意味着它不需要对协议进行任何更改。相反,它提出了一种标准化的机制来执行确定性部署,并用它来引导一个 CREATE2 factory。

所提出的机制假设目标链中存在 EIP-7702 (Set EOA Account Code)。我们在这里不解释 EIP-7702,但让我们快速回顾一下对 ERC 很重要的两个方面:

  • EIP-7702 允许 EOA 将自身“转换”为合约。更精确地说:发送到经过 EIP-7702 转换的 EOA 的任何交易都会导致对某个指定地址的 delegate call。

  • 对于 EOA 来说,要委托其执行,它不需要自己发送交易。它只需要签署一个 authorization,并且该 authorization 需要包含在 EIP-7702 交易中,而该交易又可以从任何地址发送。

考虑到这一点,ERC-7955 的工作原理如下:

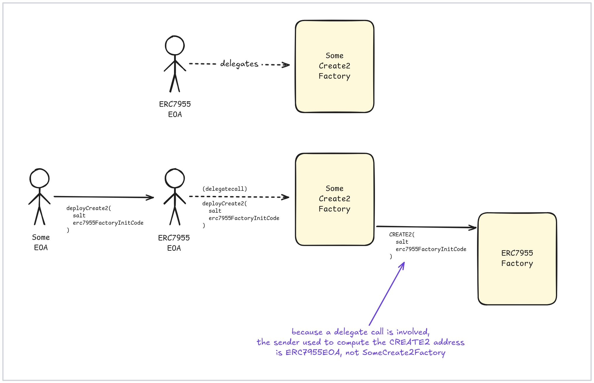
post imageERC-7955

一个众所周知的 private key(在图中对应 ERC7955EOA)用于签署一个 authorization,该 authorization 委托给 SomeCreate2Factory。该 factory 的地址或 code 都不重要,只要它能用于通过 CREATE2 部署合约即可。

一旦 EOA 被委托,一个交易就会发送到它(从任何账户)以部署另一个 factory:ERC7955Factory,这是我们真正希望在确定性地址拥有的 factory。关键的洞察是:当被委托的 EOA 被调用并它 delegate-calls SomeCreate2Factory 时,用于计算部署地址的“sender”参数是 ERC7955EOA,而不是来自 SomeCreate2Factory 的(就像在非 delegate call 中会发生的那样)。这就是为什么 factory 的身份不重要:最终的地址由众所周知的 EOA 地址、salt 和 init code 决定,所有这些都预先固定。

我喜欢将这种方法视为我们正在从 EOA 执行 CREATE2 opcode,这在 EIP-7702 之前是不可能的。这结合了 managed key 的地址稳定性与 CREATE2 的 nonce-independence。

ERC-7955 的一个巨大优点是无需保护 private key;事实上,该 key 是故意公开的。任何想要在新链中部署 factory 的人都可以使用它来签署所需的 EIP-7702 authorization。主要缺点是此方法需要 EIP-7702(一个相对较新的功能)可用。

还有一个更微妙的缺点。由于 private key 是众所周知的,任何人都可以使用相同的 nonce 签署不同的 authorization 并 front-run5 委托,暂时阻止部署。话虽如此,这并非致命缺陷:总是可以签署一个具有更高 nonce 的新 authorization,我们可以继续尝试直到一个成功。而且,面对顽固的攻击者,我们总可以使用 private mempool 来保证 authorization 被包含。

总结

我们涵盖了广泛的技术,从最简单的到最新的:

  • Managed private keyspre-signed transactionsNick's method,它们基于正常的部署交易,在 key custody、replay protection 和 permissionlessness 方面具有不同的权衡。

  • 基于 CREATE2 的方法,例如 CREATE2 factoriesCREATE3。鉴于 CREATE2 factories 的广泛可用性,对于任何想要以确定性方式部署合约的人来说,这些应该是首要考虑的选项。

  • 本文讨论的方法:基于 preinstall 的思路或巧妙的 ERC-7955

值得指出的是,ERC-7955 和 EIP-7997 都是在不到一年前提出的。如果新方法不断涌现,这并不令人惊讶。


感谢阅读!如果你想在新文章发布时收到通知,可以订阅本博客。

订阅

  1. 有关 precompiles、preinstalls、predeploys 和 system contracts 之间区别的详细解释,请查看我此处的回答。
  2. 在此上下文中,preinstall 和 predeploy 之间没有太大区别。有关更多详细信息,请参阅上一个脚注中的链接。
  3. 两者都使用 calldata 的前 32 字节作为 CREATE2 salt,其余作为 init code。但它们(至少)有两个小区别:1) EIP-7997 factory 返回 32 字节,而 Arachnid 的返回 20 字节;2) 如果合约创建失败,EIP-7997 code 会转发 revert reason,而 Arachnid 的则不会。
  4. EIP 代表 Ethereum Improvement Proposal,而 ERC 代表 Ethereum Request for Comments。

  5. 由于 mempool 的内容是公开的,攻击者可能会看到包含由众所周知 private key 签名的 authorization 的交易,然后使用该 key 签署一个具有相同 nonce 的不同 authorization,并支付更高的 gas price 来激励 block builder 首先将其包含。一旦被包含,原始交易就会变得无效,因为它包含一个已被使用过的 nonce 的 authorization。

Cethology 的更多内容

Cover image for Deterministic Deployments, Part 2: CREATE2-based approaches\ \ Blog iconCethology\ \ 2 月 13 日\ \ 确定性部署,第 2 部分:CREATE2-based approaches\ \ CREATE2 factories 如何工作以及哪些可用,以及 CREATE3

查看更多

  • 原文链接: paragraph.com/@cetholog...
  • 登链社区 AI 助手,为大家转译优秀英文文章,如有翻译不通的地方,还请包涵~
点赞 0
收藏 0
分享
本文参与登链社区写作激励计划 ,好文好收益,欢迎正在阅读的你也加入。

0 条评论

请先 登录 后评论
Franco Victorio
Franco Victorio
江湖只有他的大名,没有他的介绍。